Architecture v1.2.0

Consider these main architectural aspects when deploying EDB Postgres Distributed in Kubernetes.

EDB Postgres Distributed for Kubernetes is a Kubernetes operator designed to deploy and manage EDB Postgres Distributed clusters running in private, public, hybrid, or multi-cloud environments.

Relationship with EDB Postgres Distributed

EDB Postgres Distributed (PGD) is a multi-master implementation of Postgres designed for high performance and availability. PGD generally requires deployment using Trusted Postgres Architect (TPA), a tool that uses Ansible to provision and deploy PGD clusters.

EDB Postgres Distributed for Kubernetes offers a different way of deploying PGD clusters, leveraging containers and Kubernetes. The advantages are that the resulting architecture:

  • Is self-healing and robust.
  • Is managed through declarative configuration.
  • Takes advantage of the vast and growing Kubernetes ecosystem.

Relationship with EDB Postgres for Kubernetes

A PGD cluster consists of one or more PGD groups, each having one or more PGD nodes. A PGD node is a Postgres database. EDB Postgres Distributed for Kubernetes internally manages each PGD node using the Cluster resource as defined by EDB Postgres for Kubernetes, specifically a cluster with a single instance (that is, no replicas).

You can configure the single PostgreSQL instance created by each Cluster in the .spec.cnp section of the PGD Group spec.

In EDB Postgres Distributed for Kubernetes, as in EDB Postgres for Kubernetes, the underlying database implementation is responsible for data replication. However, it's important to note that failover and switchover work differently, entailing Raft election and nominating new write leaders. EDB Postgres for Kubernetes handles only the deployment and healing of data nodes.

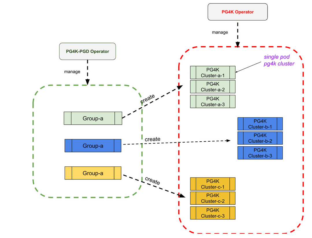
Managing PGD using EDB Postgres Distributed for Kubernetes

The EDB Postgres Distributed for Kubernetes operator can manage the complete lifecycle of PGD clusters. As such, in addition to PGD nodes (represented as single-instance Clusters), it needs to manage other objects associated with PGD.

PGD relies on the Raft algorithm for distributed consensus to manage node metadata, specifically agreement on a write leader. Consensus among data nodes is also required for operations such as generating new global sequences or performing distributed DDL.

These considerations force additional actors in PGD above database nodes.

EDB Postgres Distributed for Kubernetes manages the following:

  • Data nodes. A node is a database and is managed by EDB Postgres for Kubernetes, creating a Cluster with a single instance.
  • Witness nodes are basic database instances that don't participate in data replication. Their function is to guarantee that consensus is possible in groups with an even number of data nodes or after network partitions. Witness nodes are also managed using a single-instance Cluster resource.
  • PGD proxies act as Postgres proxies with knowledge of the write leader. PGD proxies need information from Raft to route writes to the current write leader.

Proxies and routing

PGD groups assume full mesh connectivity of PGD nodes. Each node must be able to connect to every other node using the appropriate connection string (a libpq-style DSN). Write operations don't need to be sent to every node. PGD takes care of replicating data after it's committed to one node.

For performance, we often recommend sending write operations mostly to a single node, the write leader. Raft is used to identify which node is the write leader and to hold metadata about the PGD nodes. PGD proxies are used to transparently route writes to write leaders and to quickly pivot to the new write leader in case of switchover or failover.

It's possible to configure Raft subgroups, each of which can maintain a separate write leader. In EDB Postgres Distributed for Kubernetes, a PGD group containing a PGD proxy comprises a Raft subgroup.

Two kinds of routing are available with PGD proxies:

  • Global routing uses the top-level Raft group and maintains one global write leader.
  • Local routing uses subgroups to maintain separate write leaders. Local routing is often used to achieve geographical separation of writes.

In EDB Postgres Distributed for Kubernetes, local routing is used by default, and a configuration option is available to select global routing.

For more information on routing with Raft, see Proxies, Raft, and Raft subgroups in the PGD documentation.

PGD architectures and high availability

EDB proposes several recommended architectures to make good use of PGD's distributed multi-master capabilities and to offer high availability.

The Always On architectures are built from either one group in a single location or two groups in two separate locations. See Choosing your architecture in the PGD documentation for more information.

Deploying PGD on Kubernetes

EDB Postgres Distributed for Kubernetes leverages Kubernetes to deploy and manage PGD clusters. As such, some adaptations are necessary to translate PGD into the Kubernetes ecosystem.

Images and operands

You can configure PGD to run one of three Postgres distributions. See the PGD documentation to understand the features of each distribution.

To function in Kubernetes, containers are provided for each Postgres distribution. These are the operands. In addition, the operator images are kept in those same repositories.

See EDB private image registries for details on accessing the images.

Kubernetes architecture

Some of the points of the PG4K document on Kubernetes architecture are reproduced here. See the PG4K documentation for details.

Kubernetes natively provides the possibility to span separate physical locations. These physical locations are also known as data centers, failure zones, or, more frequently, availability zones. They are connected to each other by way of redundant, low-latency, private network connectivity.

Being a distributed system, the recommended minimum number of availability zones for a Kubernetes cluster is three. This minimum makes the control plane resilient to the failure of a single zone. This means that each data center is active at any time and can run workloads simultaneously.

You can install EDB Postgres Distributed for Kubernetes in a single Kubernetes cluster or across multiple Kubernetes clusters.

Single Kubernetes cluster

A multi-availability-zone Kubernetes architecture is typical of Kubernetes services managed by cloud providers. Such an architecture enables the EDB Postgres Distributed for Kubernetes and the EDB Postgres for Kubernetes operators to schedule workloads and nodes across availability zones, considering all zones active.

Kubernetes cluster spanning over 3 independent data centers

PGD clusters can be deployed in a single Kubernetes cluster and take advantage of Kubernetes availability zones to enable high-availability architectures, including the Always On recommended architectures.

You can realize the Always On Single Location architecture shown in Choosing your architecture in the PGD documentation on a single Kubernetes cluster with three availability zones.

Always On Single Region

The EDB Postgres Distributed for Kubernetes operator can control the scheduling of pods (that is, which pods go to which data center) using affinity, tolerations, and node selectors, as is the case with EDB Postgres for Kubernetes. Individual scheduling controls are available for proxies as well as nodes.

See the Kubernetes documentation on scheduling, and Scheduling in the EDB Postgres for Kubernetes documentation for more information.

Effective Implementation of PGBouncer

Effective application-side connection pooling is critical for optimizing application thread efficiency, limiting the overhead of creating new connections for servicing atomic requests. While application stacks with robust, integrated pooling (e.g., the JDBC Pool in a JVM) are ideal, many applications require an external solution. In these cases, PgBouncer serves as an excellent application-side connection pooler.

However, the deployment strategy for PgBouncer is crucial. A conventional approach often places it as a centralized, database-side tier fronting the Postgres cluster. In a highly-available architecture like PGD, this centralized model is an anti-pattern because it creates a single point of failure (SPOF) and a potential performance bottleneck. A more resilient and scalable approach is to deploy PgBouncer in a sidecar pattern, application-side, creating a one-to-one association with each application instance. This strategy offers several advantages:

  • Fault Isolation: The failure of a single PgBouncer instance only impacts its associated application instance, not the entire system.
  • Horizontal Scalability: Pooling resources scale naturally with the application, eliminating the need to manage a separate, auto-scaling pooling tier.
  • Simplified Configuration: The application connects to a stable local endpoint (e.g., localhost:6432), abstracting away the database topology.

Within the EDB Postgres Distributed for Kubernetes ecosystem, it's vital to distinguish the roles of different components. PGD Proxy is the mandatory, intelligent entry point for routing and load balancing; it understands the PGD cluster's state and directs connections appropriately. The newer PGD Connection Manager is also PGD-aware and adds important functions, including some pooling capability. By contrast, PgBouncer is not embedded with PGD logic; it is not clustered or cluster-aware. This lack of integration reinforces its value as an application-side component, where it can manage connection efficiency without interfering with the PGD-aware routing and high-availability managed by PGD Proxy.

PGBouncer in context

Multiple Kubernetes clusters

EDB Postgres Distributed (PGD) can be deployed in a multi-cluster topology, spanning distinct Kubernetes clusters across different regions or availability zones. This architecture necessitates reliable, underlying network connectivity between all participating clusters. The fundamental requirement is that every PGD service, identified by its -node or -group suffix, must be discoverable and routable from all other clusters in the distributed system. While PGD for Kubernetes supports the full range of Always On multi-location PGD architectures, addressing the cross-cluster networking challenge can be achieved by exposing services through network load balancers.

Depicted here is a reference architecture with three PGD Data Groups (A, B, and C), each containing three PGD Nodes, distributed across nine data centers in three cities to maximize availability. The diagram is simplified to highlight the crucial detail that internode communication across the Kubernetes cluster boundaries is facilitated by standard TCP network load balancers, with each PGD service endpoint being resolved via a unique FQDN. This service exposure strategy effectively decouples the networking domains of each Kubernetes cluster, preserving their operational independence without requiring a complex network fabric or service mesh.

Cross-region reference architecture